Санкт-Петербургке келген турист \(\displaystyle 4\) мұражайға барғысы келеді: Эрмитаж, Орыс мұражайы, Петропавл бекінісі және Исаакий соборы. Экскурсиялық кассалар бір немесе бірнеше объектілерге баратын бағыттарды ұсынады. Билеттер мен бағыттардың құны туралы мәліметтер кестеде келтірілген.
| Бағыт нөмірі | Баратын объектілер | Құны | 
| \(\displaystyle 1\) | Петропавл бекінісі | \(\displaystyle 150\) | 
| \(\displaystyle 2\) | Исаакий соборы, Петропавл бекінісі | \(\displaystyle 1450\) | 
| \(\displaystyle 3\) | Исаакий соборы, Орыс мұражайы | \(\displaystyle 1400\) | 
| \(\displaystyle 4\) | Орыс мұражайы | \(\displaystyle 550\) | 
| \(\displaystyle 5\) | Эрмитаж | \(\displaystyle 500\) | 
| \(\displaystyle 6\) | Эрмитаж, Орыс мұражайы | \(\displaystyle 1400\) | 
Барлық төрт мұражайға бару және барлық билеттерге ең аз соманы жұмсау үшін саяхатшы қандай бағыттарды таңдауы керек?
Жауапта бос орындар, үтірлер және басқа қосымша таңбаларсыз бағыт нөмірлерінің бір жиынтығын көрсетіңіз.
Саяхатшы төмендегілерді орындауы үшін бағыттар жиынтығын таңдау қажет
- \(\displaystyle 4\) мұражайға баруы: Эрмитаж, Орыс мұражайы, Петропавл бекінісі және Исаакий соборы;
- билеттерге ең аз соманы жұмсауы.
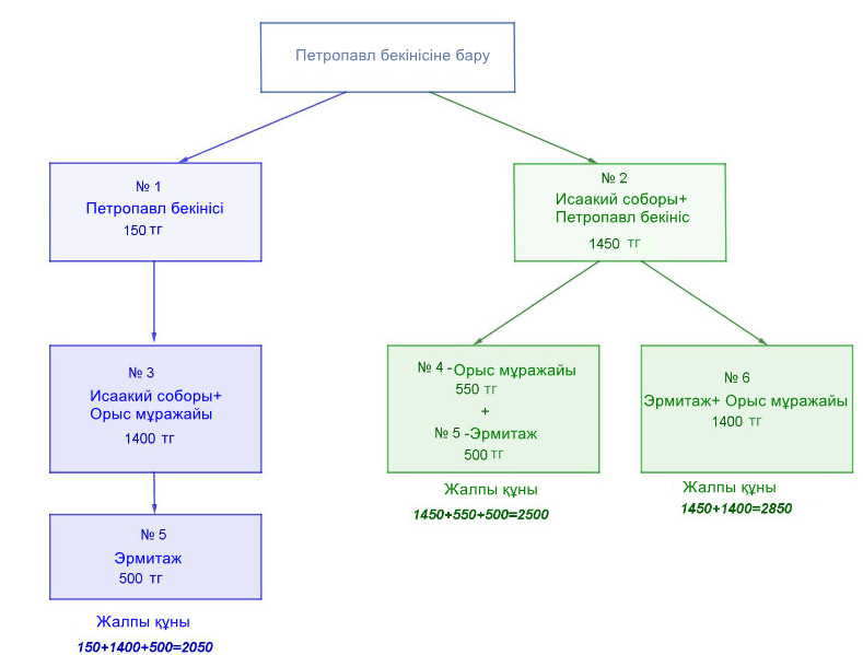
Жиынтықты таңдауды объектілердің бірінен бастайық. Мысалы, Петропавл бекінісінен.
| Бағыт нөмірі | Баратын объектілер | Құны | 
| \(\displaystyle 1\) | Петропавл бекінісі | \(\displaystyle 150\) | 
| \(\displaystyle 2\) | Исаакий соборы, Петропавл бекінісі | \(\displaystyle 1450\) | 
| \(\displaystyle 3\) | Исаакий соборы, Орыс мұражайы | \(\displaystyle 1400\) | 
| \(\displaystyle 4\) | Орыс мұражайы | \(\displaystyle 550\) | 
| \(\displaystyle 5\) | Эрмитаж | \(\displaystyle 500\) | 
| \(\displaystyle 6\) | Эрмитаж, Орыс мұражайы | \(\displaystyle 1400\) | 
Петропавл бекінісіне нөмірі \(\displaystyle 1\) және \(\displaystyle 2\) – екі бағытта баруға болады
Жиынтықтардың жиынтық құнын бақылай отырып, екі нұсқаны да қарастырайық.


Ең төменгі жалпы құны \(\displaystyle 2050\) теңгені құрады.
Демек, барлық төрт мұражайға бару \(\displaystyle 1 {\small,} \, 3\) және \(\displaystyle 5{\small}\) бағыттарды сатып алу кезінде арзанырақ болады.
Бұл нөмірлер жиынтығын жауапта бос орындар, үтірлер және басқа қосымша таңбаларсыз көрсету қажет.
Жауабы: \(\displaystyle 135\)
